
어떤 객체를 나타날 때 고유의 ID를 배분하는 것은 중요한 일인데, 근래의 거대한 시스템 (링크드인, 트위터, 페이스북 등)에서는 이를 어떻게 해결하고 있는지에 대한 내용입니다.
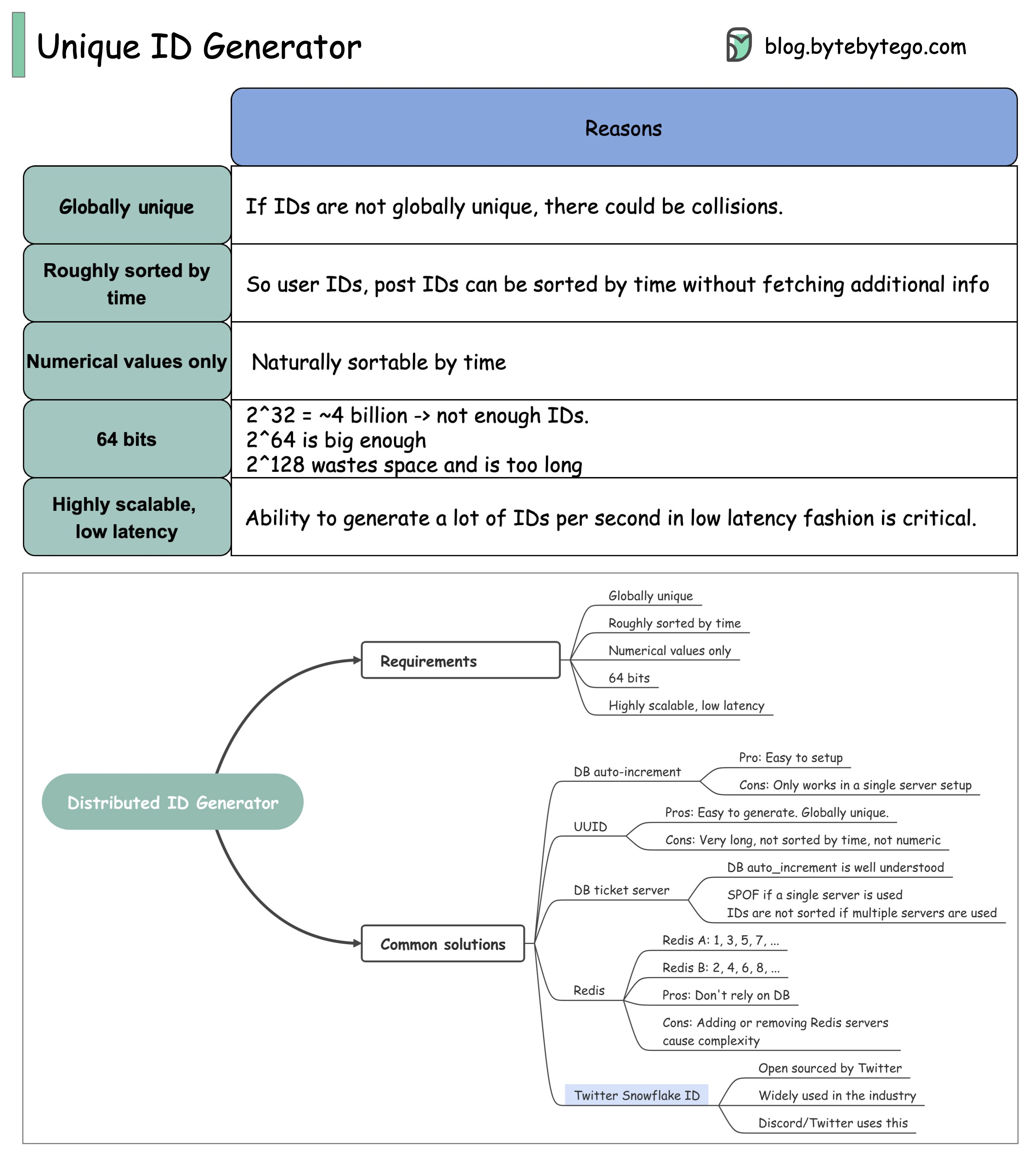
요구사항
- Globally unique 할 것
- 시간 순으로 정렬이 가능할 것
- 숫자로 표현이 가능할 것
- 64-bit 제약
- Scalable 하면서(= on cluster) 빠른 응답시간이 필요 (low-latency)
선택지
- DB 기능 사용
- Single server DB에서만 사용 가능한 기능
- 사실 cluster DB에서도 사용 가능하긴 함: 다만 이 경우 index pre-allocation을 하는 경우가 있어, 시간순 보장을 일부 못 할 수도 있음. 다만 이를 어느 정도 tolerance 할 경우에는 나름 최선의 선택이라고 봄
- UUID
- 생성하기 쉽지만 시간 순으로 발급되지 않음
- DB ticket server
- (솔직히 DB 기능 사용하는 거랑 별 반 차이 없다고 보임..)
- Redis
- 홀/짝 방식으로 클러스터 구성
- 단점: scaling에 큰 제약
- Twitter Snowflake ID
- 핵심 포인트: unique ID를 구성하는 요소를 timestamp + nodeID + sequentialID 3 가지로 넣어서 64bit ID를 구성하도록 함.
- globally unique하면서, scaling에도 제약이 없고, time order도 완벽하게 준수할 수 있는 최선의 방법
- 심지어 ID 생성 할 때 Manager 개념 필요 없이 노드 자체에서 생성이 가능하므로 통신 비용으로 인한 오버헤드도 없어진다!
- 다만 유일한 제약은 timestamp당 최대 4096개(2^12)의 요청을 처리할 수 있는 셈. ⇒ 일반적인 서비스의 RPS를 고려하면 아주 충분한 수준으로 보임
Cluster 단위에서 unique 해야 함에도 불구하고, 노드 간 통신이 필요없도록 구현했다는 점이 가장 재미있는 포인트네요.
참고
'개발 > Engineering' 카테고리의 다른 글
| Design patterns at a glance (0) | 2022.05.27 |
|---|---|
| kubernetes troubleshooting flowchart (0) | 2022.05.26 |
| 컨테이너 기반 가상화 기술, 그리고 AWS Lambda (0) | 2022.05.06 |
| Borg로 알아보는 클라우드 환경에서의 컨테이너 매니징 (0) | 2022.05.06 |
| AWS가 이야기하는 Well-Architected Framework (0) | 2022.05.06 |