Loading
481개 발견

전체 글 검색 결과

  1. 미리보기 2022.05.26

    kubernetes troubleshooting flowchart

  2. 미리보기 2022.05.23

    자신이 가진 능력을 남에게 어필하기

  3. 미리보기 2022.05.23

    미국 실리콘벨리 출장 후기

  4. 미리보기 2022.05.08

    AWS를 이용하여 클라우드 아키텍처 구성하기

  5. 미리보기 2022.05.07

    Docker와 Kubernetes를 이용하여 Deploy하기

  6. 미리보기 2022.05.06

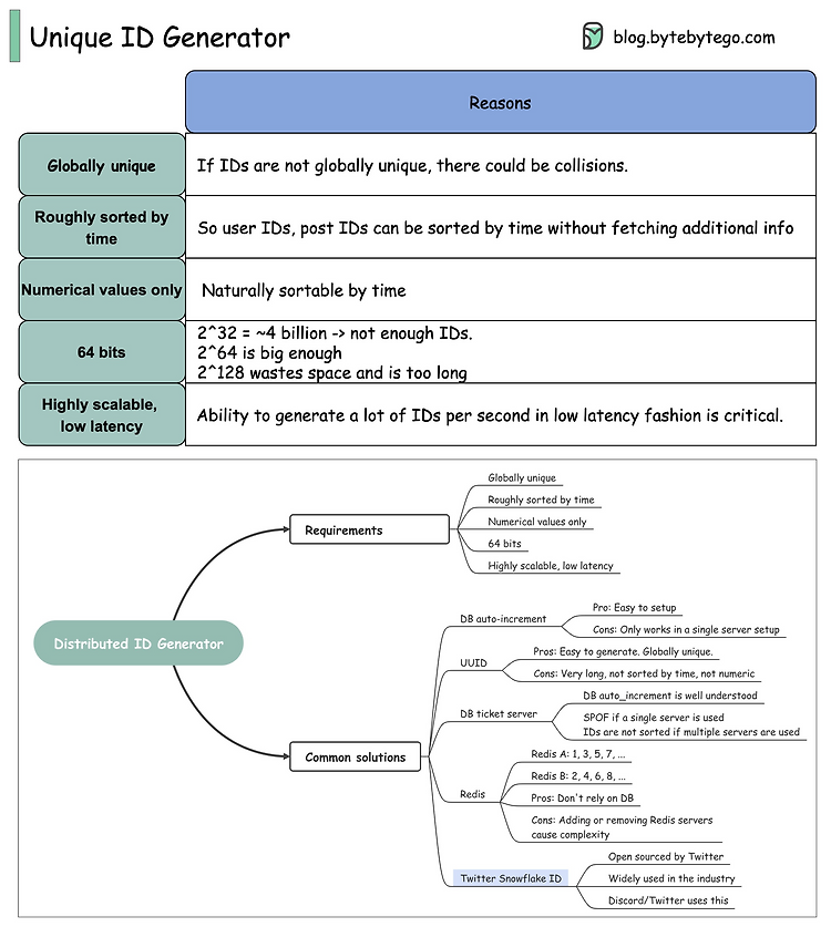
    Unique ID Generator의 설계

  7. 미리보기 2022.05.06

    컨테이너 기반 가상화 기술, 그리고 AWS Lambda

  8. 미리보기 2022.05.06

    Borg로 알아보는 클라우드 환경에서의 컨테이너 매니징

  9. 2022.05.06

    AWS가 이야기하는 Well-Architected Framework

  10. 미리보기 2022.05.04

    리눅스 커널 바로 위에 executable 얹기